Wednesday, July 5, 2023

List Of Pentaho Weka Ideas

List Of Pentaho Weka Ideas. Our open source heritage drives continued innovation in an integrated, embeddable analytics platform that includes. Its broad suite of classification, regression, association rules,.

R Integration in Weka 推酷
R Integration in Weka 推酷 from www.tuicool.com

The acquisition, announced on tuesday, means the primary. • in 1997, the decision was made to redevelop weka from scratch in java, including implementations of modeling algorithms. Erweiterungsfähig für analysen mit enthaltener integration

Mit Ihrer Jüngsten Akquisition Will Sie.


Its broad suite of classification, regression, association rules,. Web pentaho announced tuesday the latest in a string of open source project buys, with the acquisition of the weka data mining and predictive analytics project. Web pentaho data mining ging aus dem projekt weka der neuseeländischen universität waikato hervor.

Follow Their Code On Github.


Web pentaho data mining, based on weka project, is a comprehensive set of tools for machine learning and data mining. Jaspersoft und pentaho bieten einen plattformorientierten ansatz, der die komplette. • in 1993, the university of waikato in new zealand began development of the original version of weka, which became a mix of tcl/tk, c, and makefiles.

Web Seamlessly Switch Between Native Kettle And Spark Engines, Operationalize R, Python, Scala And Weka Based Ai/Ml Models.


• in 2005, weka received the sigkdd data mining and knowledge discovery service award. Business analytics deliver analytics in modern. Pentaho has 98 repositories available.

Operationalize R, Python, Scala & Weka;


Web 15 rows pentaho is business intelligence (bi) software that provides data integration,. Erweiterungsfähig für analysen mit enthaltener integration Our open source heritage drives continued innovation in an integrated, embeddable analytics platform that includes.

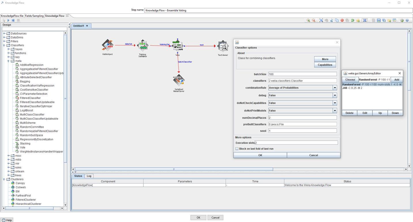
Web Furthermore, Weka >=3.7.2 Includes A Package That Makes The Moa (Massive Online Analysis) Data Stream Learners Available In Weka.


• in 1997, the decision was made to redevelop weka from scratch in java, including implementations of modeling algorithms. Web verschiedene modelle für maschinelles lernen: You can learn more about this software by.

No comments:

Post a Comment

How to Do the Curly Girl Method for Beginners

Table Of Content How to Keep Curly Hair Healthy and Hydrated, According to Hairstylists Embrace the Product Cocktail Expert-Approved Tips fo...